Save Big on Cyber Monday! Up to 40% Off
ends in   {{days}}
Days
{{timeFormat.hours}}
:
{{timeFormat.minutes}}
:
{{timeFormat.seconds}}

dbForge Data Compare for Oracle Features Overview

Wide support for Oracle server versions and objects to be compared

  • Support for all Oracle versions, from 9i to 23ai
  • Can work without Oracle client (Oracle Direct connection)
  • Working with Oracle on Amazon RDS
  • Compare and synchronize data in tables, views, materialized views, custom queries, multiple Oracle schemas
  • Compare databases with different structures
Coding assistance

Comparison and synchronization options

  • Include tables or views into comparison by mask or individually
  • Exclude objects from comparison by mask or individually
  • Ignore columns by mask (e.g. don't compare ModifiedDate column in all tables)
  • Float types rounding option
  • Ignore Case and Ignore Trailing Spaces options for string comparison
  • LOB comparison options
  • WHERE filter for limiting data that needs to be compared
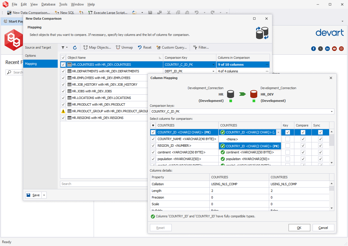
  • User mapping allows comparing tables with different names and columns
  • Map one table in source with two or more tables in target
  • Custom Query feature allows comparing a table with a query result
Comparison and synchronization options

Data comparison and analysis

  • Filter and sort objects in result
  • View data differences for each pair of objects
  • Perform full-text search in data differences
  • View number of changes per column
  • Hide unmodified columns to simplify analysis
  • Generate data comparison report in Excel and HTML formats
  • Include actual data into report
  • Report on selected objects only
Data Analysis

Automate routine tasks

  • Save comparison project settings for future use
  • Save settings to a command line arguments file
  • Compare data
  • Multiple ways to sync data (execute script, save synchronization script)
  • Generate data report
  • Execute script
  • Format script
Automate routine tasks

Sync data

  • Multiple ways to sync data: create and open, execute, save synchronization script
  • Migrate individual records, groups of records, or all data differences
  • Toggle synchronization direction to apply data changes to both databases
  • Rollback changes on error
  • Synchronize LOBs via files
  • Warnings on possible problems prior to synchronization
Sync data