Save Big on Cyber Monday! Up to 40% Off
ends in   {{days}}
Days
{{timeFormat.hours}}
:
{{timeFormat.minutes}}
:
{{timeFormat.seconds}}

dbForge Studio for Oracle features

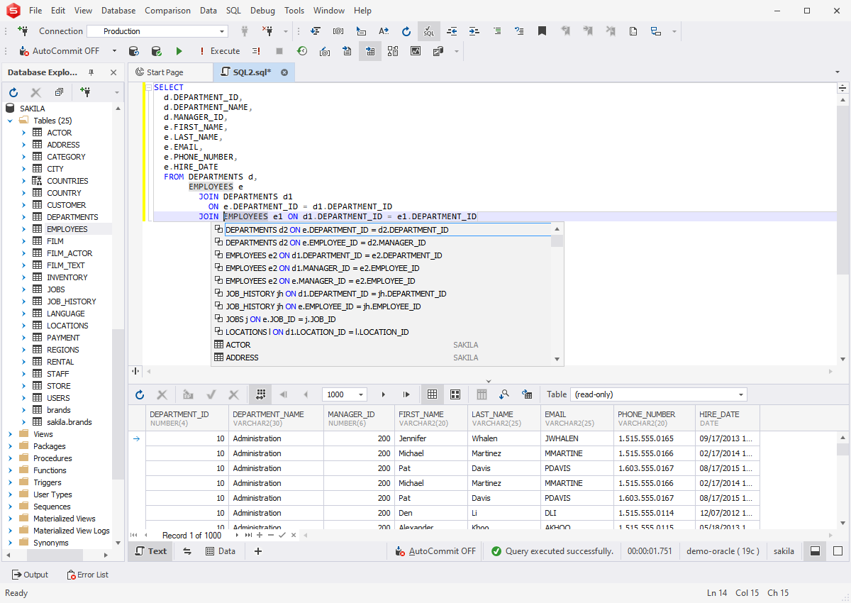
PL/SQL Coding Assistance

Write and format SQL twice as fast with a slew of variegated coding assistance tools available in the Studio.

  • Context-aware code completion in PL/SQL Editor
  • Code snippets
  • Quick information on schema objects
  • Document outline for navigation
  • Smart PL/SQL Formatter
More on SQL coding assistance
Coding assistance

Database Projects

Get an alternative way of designing your databases with the Studio's handy database projects.

  • Create either an empty database project or with imported database objects
  • Manage SQL scripts and query files in the project
  • Deploy either an entire project or only the required changes to the server

More on database projects

Database projects

Oracle Database Management

With dbForge Studio, you always have everything you might need to modify Oracle database structures, migrate data between servers, or analyze differences between databases.

  • Compare Oracle schemas and table data
  • Synchronize Oracle databases
  • Schedule regular synchronization tasks
  • Generate comparison reports

More on schema and data comparison

Database comparison and synchronization

Data Generator

Populate your Oracle tables with thousands of rows of realistic test data. The Studio's integrated Data Generator supports the essential Oracle data types, includes 200+ meaningful generators with customizable settings, and allows generating data from the command line.

More on test data generation

dbForge Studio for Oracle - Data Generator

Documenter

Generate Oracle database documentation in a wink.

  • Generate documentation files in the HTML, PDF and Markdown formats
  • Retrieve an overview of the database structure
  • View inter-object and inter-database dependencies

More on documenting databases

dbForge Studio for MySQL - Documenter

Visual Object Editors

Database objects are displayed as a tree in Database Explorer. To edit any object, you can call the corresponding visual editor from this window.

  • Manage tables from one window
  • Browse schema objects
  • Perform undo operations

More on object editors

dbForge Studio for Oracle - Object Editor

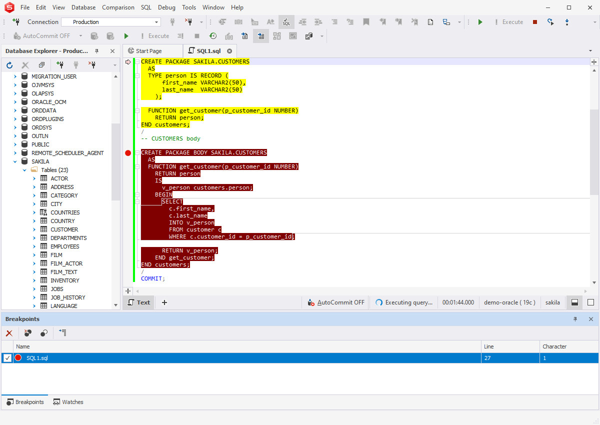
Oracle PL/SQL Debugger

The Debugger serves for the step-by-step execution of stored program units and SQL scripts. With its help, you can edit, compile, run, and debug PL/SQL code easily. You can set breakpoints, evaluate and modify variables in the Watches window, and analyze the currently active stack of your PL/SQL program calls in the Call Stack window.

More on PL/SQL debugging

dbForge Studio for Oracle - PL/SQL Debugger

Query Builder

Create complex queries visually without any coding whatsoever. Design SELECT statements with multiple tables, JOINs, and complex subqueries in a visual designer and get autogenerated SQL statements.

More on visual query building

dbForge Studio for Oracle - Query Builder

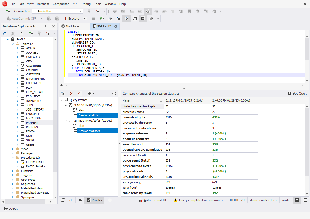
Query Profiler

Detect potential performance issues in your SQL queries. Analyze and optimize queries in the easiest possible way using the integrated Query Profiler.

More on query profiling

dbForge Studio for Oracle - Query Profiler

Schema Import/Export

Export full schema structures or selected schema objects. Copy database objects using intuitive schema export/import wizards.

  • Manage schema export projects
  • Use Zip compression for export output files
  • Automate recurring operations from the command line

More on schema export/import

Schema Import/Export

Database Administration

If you are a DBA, you can take a look at a suite of essential tools for database administration.

  • Manage user privileges
  • Manage server sessions
  • Monitor events

More on database administration

Database Administration

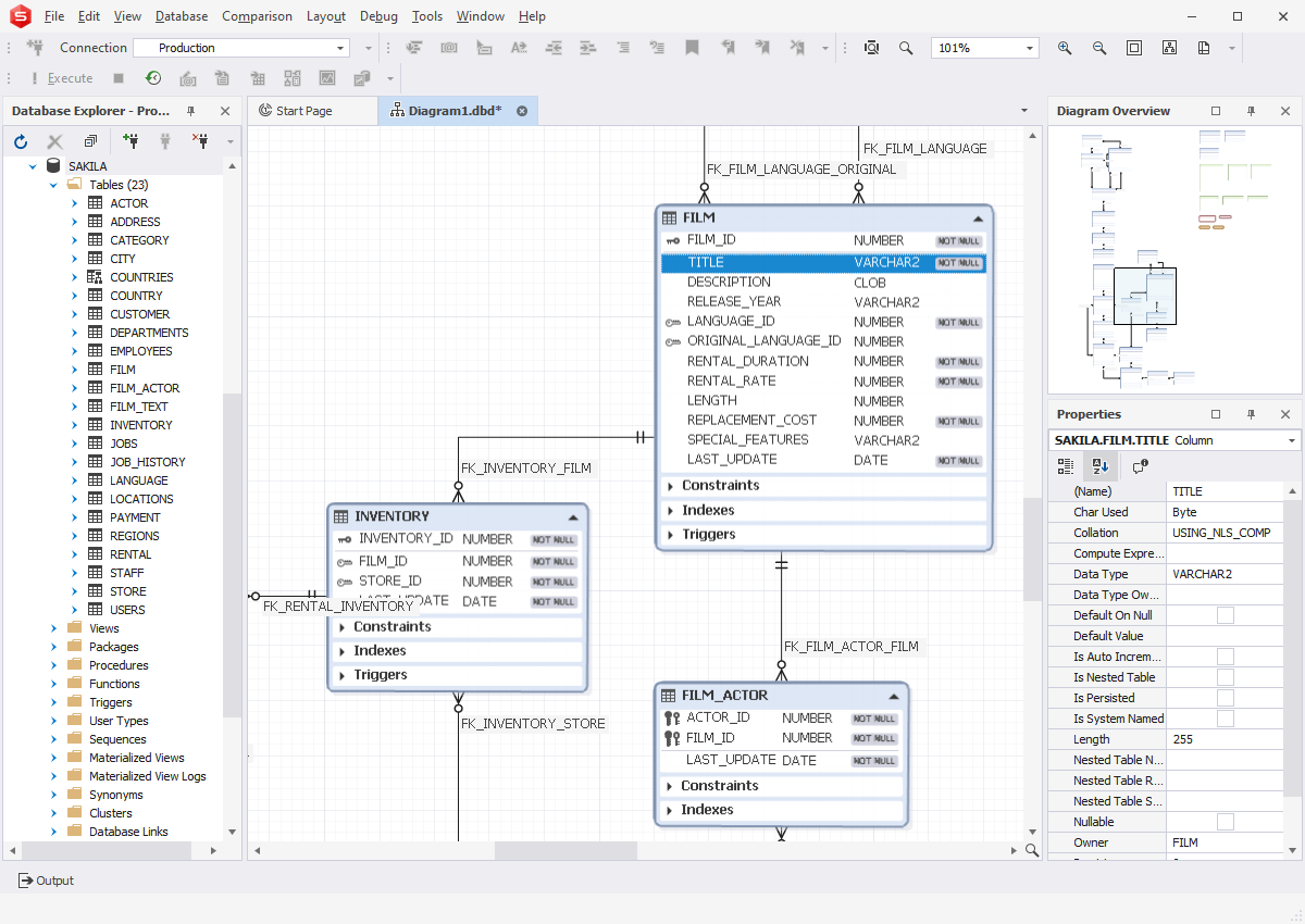
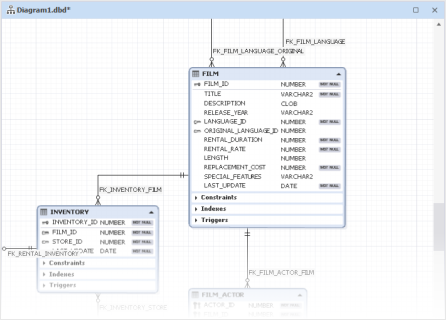
Database Designer

Use database diagrams to create, analyze, reverse-engineer, print, and customize your Oracle databases.

  • View foreign key relations
  • Display database objects with properties
  • Execute stored routines

More on database design

Database Designer

Import/Export Data

dbForge Studio can export data to 14 popular formats and import it from 10 formats. The workflow is highly customizable and can be automated from the command line.

More on data import/export

Import/Export Data

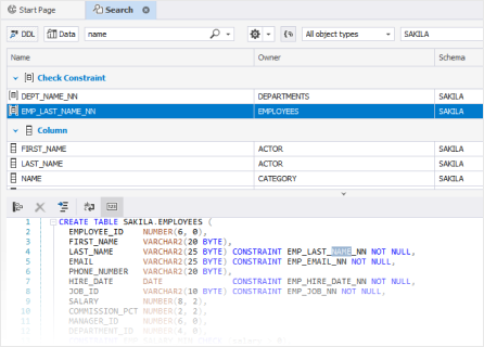
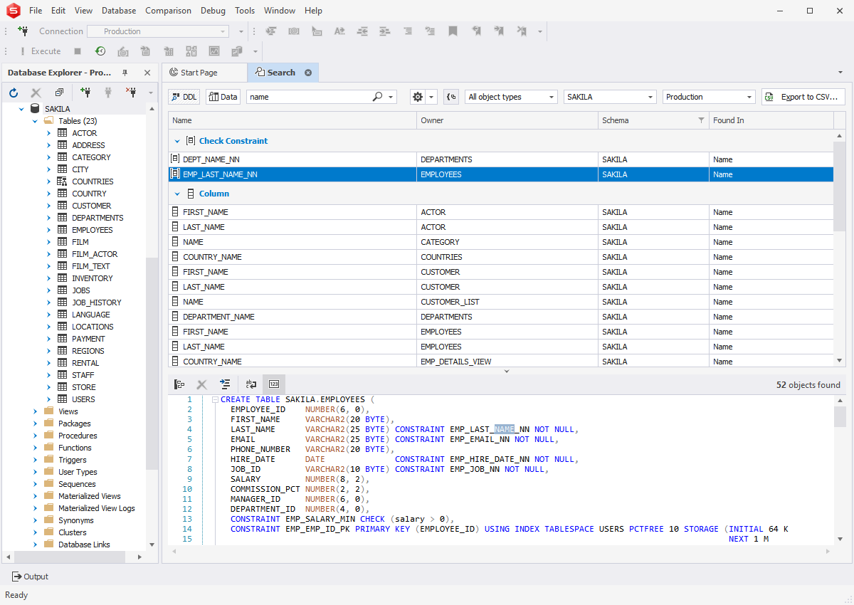
Find Object

The Find Object functionality provides you with a number of convenient features.

  • Find indexes in Oracle tables
  • Find special characters in columns or strings
  • Find invalid or locked objects

More on finding objects

Oracle Find Object