Save Big on Cyber Monday! Up to 40% Off
ends in   {{days}}
Days
{{timeFormat.hours}}
:
{{timeFormat.minutes}}
:
{{timeFormat.seconds}}

A detailed comparison
of Toad for Oracle
and dbForge Studio for Oracle

Toad for Oracle is one of the top choices for easy and effective management of Oracle databases. But what if you need something more expansive, something that can match your growing skills and take your productivity to new heights? Let us suggest dbForge Studio for Oracle, a premier IDE whose feature set makes daily work with Oracle simple. Check the detailed comparison of these two tools below to see whether the Studio is really the optimal solution for your needs and requirements.

dbForge Studio for Oracle is designed to cover a wide variety of database-related tasks:

  • Context-aware PL/SQL code completion and formatting
  • PL/SQL debugging
  • Query performance tuning
  • Versatile database object management
  • Comparison and synchronization of Oracle schemas and table data
  • Visual building of complex queries without writing a single line of code
  • Generation of column-intelligent test data
  • Generation of database documentation
  • Database administration

Introduction to Quest Toad

But before we proceed to the actual comparison, here are a few words about Toad. Marketed by Quest Software, it is a commercial, feature-rich database management toolset, compatible with a number of databases, including Oracle and MySQL. With a long history of over 20 years, Toad earned itself a reputation of a reliable go-to solution when it comes to Oracle Database.

The benefits of Toad for Oracle

  • Availability on Windows and macOS
  • Easy work with sensitive data
  • Automation of routine tasks
  • Robust SQL Optimizer
  • Versatile DBA tools
  • 30-day trial
Toad for Oracle

Toad for Oracle vs dbForge Studio for Oracle

Toad for Oracle is undoubtedly a compelling solution. But what if your needs have long outgrown its feature set? What if you need some more firepower at hand?

Then take a look at dbForge Studio for Oracle, an all-around IDE for Oracle development and management; you can explore the vast multitude of its features (explored below in detail) during a free 30-day trial.

The entire dbForge product line has a comprehensive documentation center with in-depth insights into the features of each product, and dbForge Studio for Oracle is no exception. Additionally, there are lots of helpful tutorials that you can find on the company's blog and YouTube channel. In case you have further questions, you can easily contact the support service.

dbForge Studio vs Toad for Oracle

Key features of dbForge Studio for Oracle

dbForge Studio for Oracle delivers tools that help you handle a rich variety of tasks most effortlessly.
These tasks include database design, development, testing, and administration, as well as data analysis and management.

PL/SQL Coding Assistance

dbForge Studio for Oracle delivers some of the most advanced PL/SQL coding assistance tools you can get, making your daily coding quick and trouble-free.

  • Context-aware code completion and object suggestions
  • Predefined and custom code snippets
  • Rich formatting options
  • Smart refactoring with auto-correction of references to renamed objects
  • Effective PL/SQL code debugging

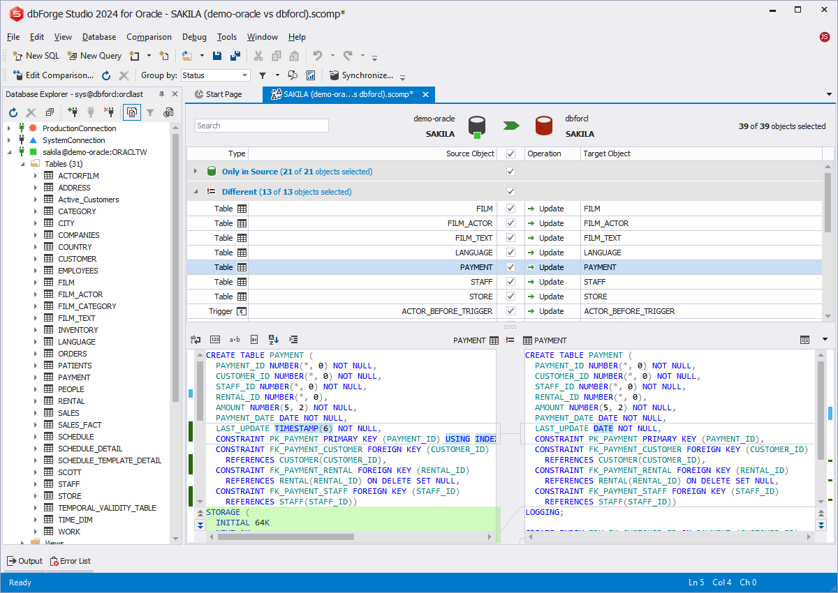
Database Comparison and Synchronization

dbForge Studio for Oracle also delivers quite a few features to help you always keep your database objects and actual data in sync.

  • Locate and analyze differences in schemas and table data
  • View data differences per record
  • Save and load comparison settings
  • Generate synchronization scripts
  • Produce comparison reports in HTML and XLS
  • Automate comparison and synchronization tasks

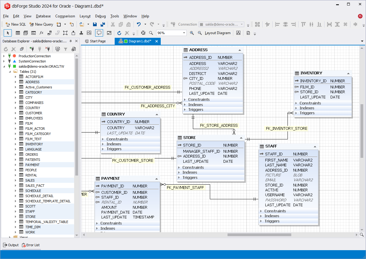
Database Designer

Database design has never been easier with entity-relationship diagrams at your service. You can visualize database structures and logical relations between tables, edit database objects directly on diagrams, and group logically related objects using containers.

  • Create ER diagrams of any complexity
  • Visually design and modify database structures
  • Add and view foreign key relationships between tables
  • View database objects and their properties
  • Perform reverse engineering of ER diagrams

Data Import and Export

You can import and export Oracle data with a variety of formats and a rich selection of settings and automation options at your service.

  • HTML
  • TXT
  • XLS
  • XLSX
  • Google Sheets
  • MDB
  • RTF
  • PDF
  • JSON
  • XML
  • CSV
  • ODBC
  • DBF
  • SQL

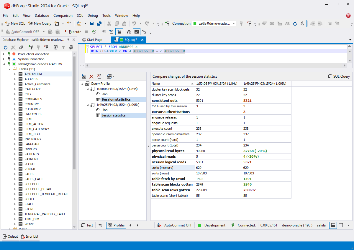
Query Profiler

The integrated Oracle SQL Profiler helps you analyze and optimize the performance of your SQL queries.

  • Locate potential query performance bottlenecks
  • Investigate the unusual behavior of queries
  • Scrutinize the EXPLAIN plan and profiling results
  • Compare differences in query profiling results visually

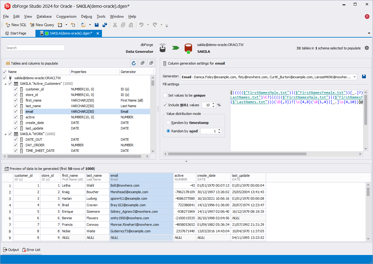
Data Generator

Data Generator helps populate databases with column-intelligent test data in a matter of moments.

  • Produce large volumes of realistic test data
  • Keep your data consistent across multiple tables
  • Preserve inter-column data dependencies
  • Create, customize, and share custom generators
  • Populate your databases with test data in a few clicks
  • Automate and schedule routine tasks

Feature comparison table

The following table provides a detailed feature comparison of dbForge Studio for Oracle 4.5.117 (Enterprise Edition) and Toad for Oracle Xpert 17.0.353.2906. For quick navigation, please use the side menu.

SQL Editing and Execution

dbForge Studio for Oracle
Toad for Oracle
SQL editor with syntax coloring
Yes
Yes
Code outlining
Yes
Yes
Customizable SQL formatting
Yes
Yes
Execute current statement
Yes
Yes
Execute to cursor
Yes
None
Bookmarks
Yes
Yes
Text search
Yes
Yes
Document Outline window for quick navigation through large scripts
Yes
Yes
One-step access to a schema object editor from code ('Go to Definition')
Yes
Yes
SQL history window for the document
Yes
Yes
Execution warnings
Yes
None
GUI transaction support
Yes
Yes

Code Completion

dbForge Studio for Oracle
Toad for Oracle
Context-aware code completion
Yes
None
Code snippets and Snippets Manager
Yes
Yes
One-click access to schema object definitions
Yes
Yes
On-the-fly renaming of database objects
Yes
None
Auto-generation of table aliases
Yes
None
Quick information about database objects
Yes
None
Parameter information for stored routines
Yes
None
JOIN clause auto generation
Yes
None

Visual Query Builder

dbForge Studio for Oracle
Toad for Oracle
Support for the SELECT statement
Yes
Yes
State-of-the-art diagram with zooming and keyboard support
Yes
Yes
Diagram preview and printing
Yes
Yes
Visual addition of sub-queries to any part of the main query
Yes
Yes
Query outline (displayed in Document Outline window)
Yes
Yes
Visual editing of sub-queries
Yes
Yes
Expression builder for creating complex conditions
Yes
Yes
Drag-and-drop required tables
Yes
Yes
Copy/Paste tables
Yes
Yes
Undo/Redo
Yes
Yes

Database Design

dbForge Studio for Oracle
Toad for Oracle
Visual Database Designer
Yes
Yes
Visualization of tables, views, stored procedures, and functions
Yes
Yes
Easy access to database objects for viewing their properties
Yes
Yes
Support for IDEF1X and IE notations
Yes
Yes
Customizable diagram view with skin support
Yes
Yes
Smart ER Diagram layout
Yes
Yes
Diagram export to different image formats
Yes
Yes
Search for database objects on the diagram
Yes
Yes
Reorganization of diagram shapes with containers
Yes
None
Customizable diagram printing with a rich set of options
Yes
Yes
Optional display of table constraints, indexes, and triggers
Yes
Yes
Integration with the Document Outline window
Yes
None
Diagram navigation with the Diagram Overview window
Yes
Yes
Notes for adding comments to the diagram
Yes
Yes
Zoom in/out
Yes
Yes
Save/Load diagrams
Yes
Yes

Table Designer

dbForge Studio for Oracle
Toad for Oracle
Flat table editor
Yes
Yes
Convenient editor for foreign keys
Yes
Yes
Partitioning support
Yes
Yes
Full-text search on the column grid
Yes
Yes
Preview of changes in schemas
Yes
Yes
Heuristics that helps define the data types of new columns
Yes
None

Object Editor

dbForge Studio for Oracle
Toad for Oracle
Check constraints
Yes
Yes
Foreign keys
Yes
Yes
Indexes
Yes
Yes
Stored functions
Yes
Yes
Stored procedures
Yes
Yes
Packages
Yes
Yes
Tables
Yes
Yes
Triggers
Yes
Yes
Views
Yes
Yes
Undo option for the object editor
Yes
Yes

Oracle Debugger

dbForge Studio for Oracle
Toad for Oracle
Script debugging
Yes
Yes
Step Into, Step Over, and Step Out commands for step-by-step execution
Yes
Yes
Breakpoints support for procedures, functions, triggers, and scripts
Yes
Yes
Breakpoints window
Yes
Yes
Call Stack window with navigation
Yes
Yes
Watches window for the evaluation of variables
Yes
Yes

Database Explorer

dbForge Studio for Oracle
Toad for Oracle
Multiple database connections
Yes
Yes
Browse and navigate through objects
Yes
Yes
Detailed object properties and data browsing in the Object Viewer window
Yes
Yes
Dependency tree browsing for each object
Yes
None
Quick template script generation for selected objects: SELECT, INSERT, etc.
Yes
Yes
'Send To' command for quick sending of tables to Query Builder, Data Report, and other tools
Yes
Yes
Refactoring of database objects
Yes
Yes

Data Editor

dbForge Studio for Oracle
Toad for Oracle
Copying of data with column headers for quick paste to spreadsheets
Yes
None
Custom data filters of any complexity
Yes
Yes
Data Viewer window for browsing images, RTF, and binary cell values
Yes
None
Date/time editor with a visual interface
Yes
Yes
Foreign key lookup editor for easy editing of fields referencing other tables
Yes
Yes
Free copying of any block of data to clipboard
Yes
None
Full-text search (Ctrl+F) in the data grid
Yes
Yes
Graphical card view
Yes
None
Grouping by arbitrary columns
Yes
Yes
Incremental search (Ctrl+I) through the data grid
Yes
None
Large objects (LOB) editor
Yes
Yes
Multi-table query result set editing
Yes
None
Paginal data browsing for large result sets
Yes
Yes
Data printing
Yes
Yes
Quick filter feature available for each data cell
Yes
Yes
Record numbering option
Yes
None
Read-only state indication
Yes
None
Report, chart, and pivot building directly from the data editor
Yes
Yes
Visible column picker
Yes
Yes

Database Comparison and Synchronization

dbForge Studio for Oracle
Toad for Oracle
Comparison and synchronization of data in databases of virtually any size
Yes
Yes
Comparison of tables, views, procedures, functions, and triggers
Yes
Yes
Custom comparison keys
Yes
None
Filtering of comparison results
Yes
Yes
Generation of data synchronization scripts
Yes
Yes
Viewing of data differences per record
Yes
Yes
Exclusion of tables and records from synchronization
Yes
Yes
Saving and loading of comparison settings
Yes
None
Generation of accurate comparison reports in HTML and Excel formats
Yes
Yes
Generation of comments
Yes
Yes
Specific options for tables, script objects, triggers, indexes, and constraints
Yes
Yes
Inclusion\exclusion of objects by mask
Yes
None
Schema & Data Compare: Save Command Line
Yes
None

Data Export

dbForge Studio for Oracle
Toad for Oracle
CSV
Yes
None
XML
Yes
Yes
TXT
Yes
Yes
XLS
Yes
Yes
XLSX
Yes
Yes
PDF
Yes
None
DBF
Yes
None
HTML
Yes
Yes
RTF
Yes
None
JSON
Yes
Yes
Google Sheets
Yes
None
MDB (Access)
Yes
None
ODBC
Yes
Yes
SQL
Yes
Yes
Data export from multiple tables
Yes
Yes
Data export from the command line
Yes
None
Data export templates
Yes
None

Data Import

dbForge Studio for Oracle
Toad for Oracle
CSV
Yes
Yes
XML
Yes
None
TXT
Yes
Yes
XLS
Yes
Yes
XLSX
Yes
Yes
DBF
Yes
Yes
JSON
Yes
None
Google Sheets
Yes
None
MDB (Access)
Yes
Yes
ODBC
Yes
Yes
Data import from the command line
Yes
None
Data import templates
Yes
None

Database Projects

dbForge Studio for Oracle
Toad for Oracle
New project wizard with import from an existing database
Yes
None
Project Explorer window for managing project files
Yes
None
Schema View window for browsing logical project structures
Yes
None
Project export to one of the multiple scripts
Yes
None
Multiple build configurations
Yes
None
Single-click project deployment on the server
Yes
None
Workspace saving
Yes
None

Data Analysis

dbForge Studio for Oracle
Toad for Oracle
Display of table data with parent-child dependencies in Master-Detail Browser
Yes
Yes
Database diagrams
Yes
Yes
Data report generation wizard
Yes
None
Data report designer
Yes
None
Pivot table designer
Yes
Yes
Chart building wizard
Yes
None
Data search on a live database
Yes
Yes
Automated generation and distribution of reports from the command line
Yes
None

Performance Tuning

dbForge Studio for Oracle
Toad for Oracle
Visual SQL EXPLAIN plan
Yes
Yes
Session statistics
Yes
None
Query plan displayed in the tree view
Yes
Yes
Profiling history that can be saved for further analysis
Yes
Yes
Comparison of profiling results with highlighted differences
Yes
None
Printing of profiling results
Yes
Yes

Test Data Generation

dbForge Studio for Oracle
Toad for Oracle
Support for all column data types
Yes
Yes
Multiple generators with data customization
Yes
Yes
SQL data integrity support
Yes
Yes
Multiple ways to populate databases with test data
Yes
Yes
Meaningful generators
Yes
Yes
User-defined generators
Yes
Yes
Real-time preview of generated data
Yes
Yes
Data Generator: Save Command Line
Yes
None

Database Documenter

dbForge Studio for Oracle
Toad for Oracle
Broad picture of database structures
Yes
None
Rich customization features
Yes
None
Export of documentation to HTML
Yes
None
Export of documentation to PDF
Yes
None
Export of documentation to Markdown
Yes
None
Customization of documentation with style templates
Yes
None
View inter-object and inter-database dependencies
Yes
None
Documenter: Save Command Line
Yes
None

Administration

dbForge Studio for Oracle
Toad for Oracle
Database snapshots
Yes
Yes
Schema export and import
Yes
Yes

User and Session Management

dbForge Studio for Oracle
Toad for Oracle
Comprehensive Security Manager for handling user accounts and privileges
Yes
Yes
Session Manager for monitoring active server connections and tracing user sessions
Yes
Yes

User Interface

dbForge Studio for Oracle
Toad for Oracle
Start Page with fast access to main product features
Yes
None
Rich user settings
Yes
Yes
UI skins
Yes
None
Customizable window layout
Yes
Yes
Tool windows with 'auto-hide' and 'float' modes
Yes
None
Multiple shortcut schemes with full shortcut customization
Yes
None
Syntax highlighting customization
Yes
Yes
Tabbed groups for documents
Yes
None
Toolbar customization
Yes
Yes
Wizard for sharing common code standards and templates
Yes
None

Your ultimate Oracle IDE

dbForge Studio for Oracle is a high-end IDE, versatile, fast, and intuitive, and its robust functionality will perfectly complement your skills and give a considerable boost to your productivity. It's easy - just give it a go and see it in action!

dbForge Studio for Oracle

Get a free 30-day trial of dbForge Studio to evaluate all of its capabilities hidden under a sleek user interface.

More feature-by-feature comparisons