Vergleichen Sie SQL Server-Schemas

dbForge Schema Compare for SQL Server ist ein zuverlässiges Tool, das Ihnen Zeit und Mühe spart, wenn Sie SQL Server-Datenbanken vergleichen und synchronisieren. Schema Compare ermöglicht es Ihnen, mit Live-Datenbanken, Snapshots, Skriptordnern und nativen Backups zu arbeiten.

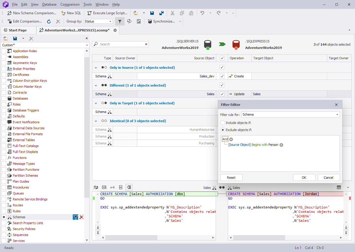
Sie können Ihre SQL Server-Datenbanken vergleichen, Unterschiede analysieren und eine fehlerfreie Schemasynchronisierung mithilfe generierter SQL-Skripts durchführen. Darüber hinaus können Sie die Schemasynchronisierung mithilfe der internen Funktion automatisieren. Dieses Tool wird auch in SQL Server Management Studio integriert.

  • Vergleichen Sie Live-Datenbanken, native SQL Server-Backups oder Skriptordner
  • Synchronisieren Sie Staging- oder Produktionsdatenbanken mit Entwicklungsumgebungen
  • Generieren Sie präzise und fehlerfreie T-SQL-Skripte zur Datenbankbereitstellung
  • Stellen Sie Funktionen und gespeicherte Prozeduren aus nativen SQL Server-Backups wieder her
  • Automatisieren Sie wiederkehrende Synchronisierungsaufgaben über die Befehlszeile
  • Stellen Sie auf SQL Server, Azure SQL und SQL Server auf Amazon RDS bereit
  • Exportieren Sie Schemavergleichsergebnisse in HTML, Excel und XML

Die Hauptfunktion von dbForge Schema Compare

Interaktiver Objektvergleichsbericht in HTML

  • Generieren Sie einen detaillierten Bericht mit Vergleichsergebnissen
  • Navigieren Sie durch einen schreibgeschützten HTML-Bericht
  • Behalten Sie den Überblick über die angewendeten Änderungen
  • Führen Sie eine Analyse der DDL-Unterschiede zwischen Objekten durch
  • Zeigen Sie ein Bereitstellungsskript an

Erkunden Sie, wie Sie einen interaktiven HTML-Vergleichsbericht erstellen können.

Funktionen

Unterstützte Datenquellen

Sie können die folgenden Objekte als Quelle und Ziel für Schemavergleich und -synchronisierung verwenden:

  • SQL Server-Datenbanken
  • Native SQL Server-Backups
  • Datenbank-Snapshots
  • Benutzerdefiniert zugeordnete Tabellen
  • SQL Server-Skriptordner
  • Azure SQL Cloud-Objekte
  • SQL Server auf Linux installiert
  • Revisionen der Versionskontrolle
Kostenlos herunterladen

Verwaltung von Schemavergleichsergebnissen

Schemavergleichsergebnisse werden mit einer detaillierten Aufstellung aller identifizierten Unterschiede angezeigt und bieten mehrere Verwaltungsoptionen:

  • Bearbeiten Sie den Vergleich, indem Sie die ursprünglichen Einstellungen ändern
  • Gruppieren Sie Vergleichsergebnisse nach verschiedenen Kriterien
  • Suchen und filtern Sie Vergleichsergebnisse
  • Zeigen Sie SQL-Unterschiede an
  • Passen Sie die Ansicht der Unterschiede an
Kostenlos herunterladen

Konfiguration des Schemavergleichs

Wählen Sie aus einer langen Liste verfügbarer Optionen aus, um einen Vergleichsprozess einzurichten, der Ihre spezifischen Anforderungen erfüllt. Sie können verschiedene Objekte einbeziehen oder ignorieren, um die genauen gewünschten Ergebnisse zu erhalten:

  • Trigger
  • Indizes und Einschränkungen
  • Tabelleneigenschaften
  • Sequenzen
  • Replikationen
  • Skriptobjekte
Kostenlos herunterladen

Synchronisierung von Datenbanken

Verwenden Sie die Vergleichsergebnisse, um die Zieldatenquelle in einem intuitiven assistentengestützten Verfahren zu aktualisieren. Eine flexible Auswahl von Synchronisierungsoptionen ermöglicht es Ihnen, die Ausgabe gemäß Ihren Anforderungen anzupassen.

  • Wählen Sie Objekte zur Synchronisierung aus
  • Konfigurieren Sie Synchronisierungsoptionen
  • Erstellen Sie benutzerdefinierte Synchronisierungsskripts
  • Sichern Sie die Zieldatenbank für eine sichere Synchronisierung
Kostenlos herunterladen

Export von Schemavergleichsberichten

Exportieren Sie Vergleichsberichte in Excel-, HTML- und CSV-Dateiformaten, und passen Sie die Ausgabe nach Bedarf an.

  • Wählen Sie die Objekte aus, die in den Bericht aufgenommen werden sollen
  • Wählen Sie die Vergleichsoptionen, die im Bericht erwähnt werden sollen
  • Passen Sie den Stil des Skripts an
Kostenlos herunterladen

Automatisierung wiederkehrender Aufgaben

Nutzen Sie die Automatisierungsfunktionen von dbForge Schema Compare, um wiederkehrende Arbeitsabläufe einzurichten. Sie können verschiedene Operationen über die Befehlszeile automatisieren, um Zeit zu sparen und Fehler zu reduzieren.

  • Verwenden Sie die Befehlszeilenschnittstelle, um Schemavergleiche auszuführen
  • Konfigurieren Sie automatisierte E-Mail-Benachrichtigungen
  • Richten Sie automatisierte Nachverfolgung von Schemaänderungen ein
  • Führen Sie Schemavergleiche in automatisierten DevOps-Pipelines aus
Kostenlos herunterladen

Integration in SSMS

dbForge Schema Compare ist sowohl als eigenständige Anwendung als auch als Add-In für SQL Server Management Studio verfügbar. Wenn SSMS Ihre SQL-Umgebung ist, können Sie Schema Compare integrieren und Ihre Vergleiche und Synchronisierungen in derselben IDE durchführen.

Kostenlos herunterladen

dbForge Compare Bundle for SQL Server

Halten Sie Ihre SQL-Schemas und -Daten synchronisiert,
um Datenbankänderungen mühelos bereitzustellen
SPAREN SIE BIS ZU $449.95

Führende Unternehmen wählen dbForge Schema Compare for SQL Server

Erfolgserlebnisse von unseren Kunden

Vergleichstools

Benötigen Sie ein Vergleichstool für andere Datenbanken?

Egal, ob Sie mit MySQL, MariaDB, Oracle Database oder PostgreSQL arbeiten, wir haben, was Sie brauchen!

Sind Sie bereit zu starten?

Starten Sie kostenlos

Starten Sie kostenlos

Machen Sie sich kostenlos selbst ein Bild von dbForge Schema Compare. Laden Sie die 30-tägige Testversion herunter und erleben Sie alle Funktionen in der Praxis.

Genießen Sie Mengenrabatte

Genießen Sie Mengenrabatte

Wir bieten flexible Kaufoptionen an, einschließlich Mengenrabatten für mehrere Lizenzen, damit Sie Ihr Budget optimal nutzen können.

Entdecken Sie SQL Tools

Entdecken Sie SQL Tools

Synchronisieren Sie Schemas, stellen Sie von der Versionskontrolle aus bereit, schreiben Sie SQL mühelos und mehr mit unserem Bundle für SQL Server.