SQL Query Builder

dbForge Query Builder for SQL Server is a high-end tool that helps you construct even the most complex SELECT, INSERT, UPDATE, and DELETE queries visually, with no need for time-consuming SQL coding. All you need to do is start designing your queries on diagrams, and our smart Query Builder will do the rest for you.

  • Visualize queries of any complexity on diagrams
  • Auto-join columns by primary/foreign key or name
  • Add and edit sub-queries
  • Execute, optimize, and reverse-engineer queries
  • Manage and analyze data with a variety of integrated tools

Your easiest way to work with JOINs

SQL JOIN visualizer

Click the Venn diagram above to examine the visual representation of various JOIN types in SQL Server. In the accompanying screenshots, you will see how easily and intuitively Query Builder handles all of them.

Features

AI Assistant

  • Context-aware query generation
  • Conversion of natural language to SQL
  • Query optimization
  • SQL explanations
  • SQL troubleshooting
  • Error analysis and clarifications
  • AI chat
  • Web search

Visual query building

  • Construction of basic and advanced SQL queries
  • State-of-the-art diagrams with zooming and keyboard support
  • Diagram preview and printing
  • Visual addition of sub-queries to any part of the main query
  • Query outline (displayed in Document Outline window)
  • Visual editing of sub-queries
  • Complex conditions expression builder
  • Graphical SQL query builder with undo/redo options
  • Quick conversion of SELECT statements into INSERT, UPDATE, or DELETE

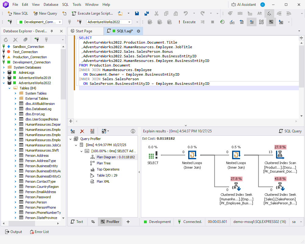
Query optimization

  • SHOW PROFILE, EXPLAIN results and STATUS variables
  • Query plans displayed in the tree view for easy examination and evaluation
  • Profiling history that can be saved for further data analysis
  • Comparison of profiling results with highlighted differences
  • Printing of profiling results
  • Detailed information on the most frequently used command types

Completion-aided SQL development

  • SQL editor with syntax coloring, bookmarks, and text search
  • Context-aware code completion
  • Instant SQL syntax check
  • Quick information about schema objects
  • Instant SQL formatting
  • Predefined and custom formatting profiles
  • CLI-powered automated formatting
  • Document Outline window for quick navigation through large scripts
  • Execution of entire scripts, selected SQL fragments, and individual statements
  • History of executed SQL queries

Versatile data management

  • Asynchronous data fetching with the ability to cancel
  • Batch table update mode where changes are accumulated and applied explicitly
  • Copying of data with column headers
  • SQL query manager with server-side data filtering and column-hiding features for complex queries
  • Data Viewer and Editor for large objects
  • Foreign key lookup editor, full card view
  • Full-text and incremental search through the data grid
  • Grouping by arbitrary columns
  • Editing of multi-table query result sets
  • Paginated data browsing for large result sets
  • Visible column picker
  • Editing of microseconds in columns with TIME, DATETIME, and TIMESTAMP

Data analysis

  • Quick creation of pivot tables
  • Visualization of data relationships with pivot charts
  • Reordering of fields in pivot tables
  • Data sorting and filtering by predefined conditions
  • Calculation of grand totals using summary functions
  • Visualization of relationships between tables in Master-Detail Browser
  • Export of diagrams to images
  • Quick sending of tables to Query Builder
  • Easy switching between Data and Design Views

Data reports

  • Easy creation of simple, data-aware, and master-detail reports
  • Export of SQL data to text files
  • Rich customization options
  • Rearrangement and addition of new bands to insert different data
  • Search by entire words
  • Report scaling

Query Builder included in dbForge SQL Tools bundle

dbForge Query Builder

Starts from

$129.95
per year
Try the tool

Key features:

  • Visual Query Diagram
  • Sub-queries Creation
  • Designing DML Queries
  • SQL Code Beautifier
  • Visual Query Profiling
  • Data Report
  • Master-Detail Browser
  • Pivot Table
Trusted by thousands of data-driven companies
Barkley
Arconic
Polaris
Jabil
HP
Lam
Microsoft
Trusted by thousands of data-driven companies
Barkley Arconic Polaris Jabil HP Lam Microsoft

Ready to get started?

Get started

Get your 30-day trial

Give dbForge Query Builder a go during a FREE 30-day trial and get your queries ready with minimum manual work.

Get a free trial now
Buy multiple licenses with a substantial discount

Enjoy bulk discounts

We offer flexible purchasing options to meet your budget. Also, if you need multiple licenses, you will get a bulk discount.

Discover now
Need a hand?

Need a hand?

If you need any help or have questions about our tools or purchasing options, feel free to get in touch with our team.

Contact us

Frequently asked questions

What advantages does a visual query builder offer over manually written T-SQL?

A visual query builder allows constructing queries on diagrams. This can prove more intuitive and convenient for those who don't have the skills or the wish to write code manually, yet need to interact with databases.

How are auto-JOINs inferred from foreign keys and constraints?

dbForge Query Builder for SQL Server allows you to visually create 5 kinds of JOINs: INNER, LEFT OUTER, RIGHT OUTER, FULL OUTER, and CROSS JOINs. You can go to the Joins tab of the Tabbed Editor to manage your JOINs and conditions. To learn more about the process of designing JOINs, refer to How to design conditions for JOIN clauses.

Can the designer create CTEs, subqueries, and UNION/EXCEPT queries?

dbForge Query Builder focuses on creating SELECT, INSERT, UPDATE, and DELETE queries of any complexity. You can also use multiple types of JOINs, add and edit subqueries, and convert SELECT into other statements for maximum flexibility.

Does dbForge Query Builder support parameterized queries and reusable templates?

In dbForge Query Builder, you can use parameterized queries to filter data in your reports. Reusable templates are available for the data export functionality; you can configure export settings once, save them to a template, and reuse them whenever required.

How do I view and improve execution plans within the tool?

dbForge Query Builder features an integrated Query Profiler. With its help, you can examine execution plans and find possible ways of improving them.

Is there a safe preview for SELECT and DML (INSERT/UPDATE/DELETE)?

Yes. You can scrutinize the actual query diagram as you build it or switch to the Text view to preview the text representation of your query.

What SQL Server versions are supported by dbForge Query Builder?

dbForge Query Builder supports SQL Server 2025, 2022, 2019, 2017, 2016 SP1, 2016, 2014, 2012, LocalDB, 2008, 2008R2 (including Express edition), 2005 (including Express edition), and 2000 (limited support).

Additionally, the tool supports SQL Server installed on Linux, SQL Server on Amazon Relational Database Service (Amazon RDS), Azure SQL Database, and multiple related cloud services. You can see the complete list on the Requirements page.

Can I export results and scripts to formats like SQL, CSV, or Excel?

dbForge Query Builder offers export to 14 different formats, which include SQL, CSV, XLS, and XLSX. Additionally, you can save configured export settings to reusable templates and run export operations from the command line.

What are the licensing, pricing, and free-trial terms?

dbForge Query Builder is available for a free 30-day trial. You can use it to see the tool's features and capabilities in action. To continue using Query Builder after the trial, you can purchase one or more licenses, either subscription-based or perpetual. Note that the purchase of multiple licenses brings additional discounts.