SQL Query Syntax Checker and
Code Completion Tools

dbForge Studio for SQL Server provides extensive functionality and a range of advanced built-in tools that will automate routines and make developers truly agile in the database development process. SQL syntax checker tool is one of them. You simply start typing and the IDE will do the rest of the work for you. The SQL code validator will proofread the code, test SQL statements, and instantly let you know if something needs your attention by underlining the corresponding extracts of the code.

Automatic SQL syntax check

What makes working in dbForge Studio more convenient is auto-completion and SQL code checker. By proofreading the syntax of the entered SQL query, the built-in SQL code validator helps you avoid typos and errors. Checking SQL statement syntax is considered to be a good development practice.

SQL statement syntax checker tool

Code Completion

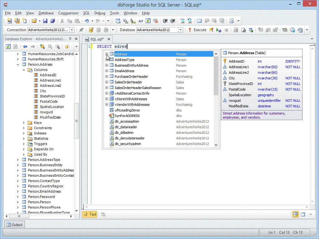
Context-sensitive name suggestions

The application suggests object names for use at a certain position of the code.

SQL Code Completion

Object member lists

The application suggests object names for use at a certain position of the code.

Object member list

Column picker for quick list building

You can select the required columns from the prompt list using only the mouse to add them to your SQL query document.

JOIN clause auto generation

The application suggests a full JOIN clause based on foreign keys, or it can suggests conditions that are based on column names.

Wildcard expansion

You can replace the asterisk (*) character with the list of columns in the required table or view on pressing the Tab key. Read more about wildcard characters in SQL Server.

Auto-generation of table aliases

Once you have entered an object name, the application automatically generates an alias for it in the FROM list of your SQL document.

Expansion of INSERT, EXEC, and ALTER statements

When you type in either INSERT, EXEC, or ALTER statement, the application makes automatic suggestions to complete the query.

Keyword case adjustment when typing

The application recognizes what you are typing, and converts the keywords to uppercase letters, in case you are writing in lowercase.

Context-sensitive keywords suggestion

The application analyzes the context in order to predict what you may type next, and displays only relative keywords and names of database objects.

Context-Sensitive Suggestion of Keywords

Database context detection

The application displays the list of database objects from the current database or schema.

Database Context Detectio

Smart filtering in the suggestion list

The application filters names of objects and keywords in the list automatically based on what you are typing, and suggests only relative ones.

Database Context Detection

Semi-transparent suggestion box

You can hold the Ctrl key to make the suggestion box semi-transparent. The option helps to see the background code without closing the suggestion box.

SQL snippets

With SQL snippets, you can:

  • Select a template from the drop-down list
  • Add new templates and edit existing ones by using snippet manager
  • Preview all the snippets using the code snippets window, and drag-and-drop required snippet directly to the SQL text editor
SQL snippets

Quick database object information

Quick object information

Hover the mouse cursor over a database object to see its details.

  • Select a template from the drop-down list
  • Add new templates and edit existing ones by using snippet manager
  • Preview all the snippets using the code snippets window, and drag-and-drop required snippet directly to the SQL text editor
Quick object information

Parameter information for functions

The application also displays a hint with information about the function and its parameters when you call any built-in or user-defined function in a query.

Code navigation

Document Outline window

The Document Outline window displays the logical structure of currently opened SQL document, and allows you to view and navigate statements in SQL documents.

Document Outline window

'Go to definition' for database objects

This option allows you to open Visual Object Editor and explore DDL objects with their properties.

Highlighting identifier occurrences

You can hover the screen cursor over an identifier to see all its occurrences in the text.

Highlight occurrences of an identifier

Phrase Completion

The application suggests not only separate keywords and object names, but entire code phrases. For instance, OUTER APPLY instead of APPLY, and ORDER BY instead of ORDER are prompted in the SELECT query. For a complete list of supported phrases, see our product documentation.

Phrase Completion

Prompting clauses of MERGE statement

The prompt suggests clauses of the MERGE statement, that determine whether to update or insert into the target table or view.

Prompting clauses of MERGE statement