Best SQL Server IDE for Really Effective Development
dbForge Studio for SQL Server is a powerful IDE for SQL Server management, administration, development, data reporting, analysis, and a lot more.
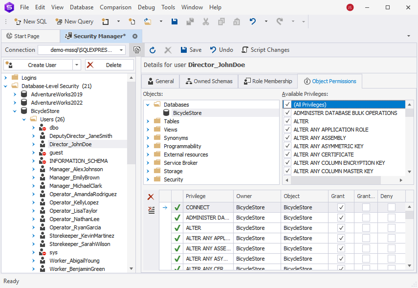
SQL developers and DBAs performing complex database tasks can use the GUI tool to speed up almost any database experience, such as designing databases, writing SQL code, comparing databases, synchronizing schemas and data, generating meaningful test data, and much more.
There is no need to waste time to search for and purchase SSMS plugins across the Internet to get your work done – dbForge Studio for SQL Server has it all. Check out the great advantages of our GUI tool over SSMS!
