dbForge Studio for SQL Server Features Overview

Devart's SQL Server management tool provides a number of tools for T-SQL development and database management. In this page you will find a comprehensive listing of features available in dbForge Studio for SQL Server.

AI Assistant

Get a completely new experience with the integrated AI Assistant that generates, explains, fixes, and optimizes SQL code, delivers consultations and recommendations on everything related to databases and SQL, and promptly guides you through the rich feature set of dbForge Studio.

Find out more
dbForge Studio for SQL Server - AI Assistant
SQL Coding Assistance

Writing code in SQL Editor takes lot of time while you can be more productive with the help of:

  • Code completion — to create whole SQL statement in a few keystrokes.
  • SQL formatting — to follow common coding style (standard).
  • T-SQL Analyzer — to improve quality of your code with configurable rules.
  • SQL snippets — to save time storing and reusing repeated code fragments.
  • Quick object information — to show hints with info on database objects.
  • Code navigation — to quickly jump by F12 to variable declaration, object editor, etc.
Find out more
SQL Coding Assistance
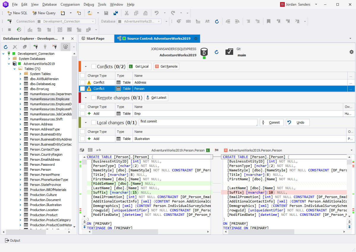
Source Control

Incorporate source control system into your database development and deployment processes. With dbForge Studio, version controlling of SQL databases becomes smooth and flawless. The feature allows users to:

  • Link database to the most popular source control systems
  • Source-control a working folder
  • Perform all source-controlling tasks visually in a handy interface
  • Track changes history
  • Resolve conflicts
Find out more
dbForge Studio for SQL Server - Source Control
Index Manager

A handy tool for analyzing the status of SQL indexes and fixing issues with index fragmentation. Index Manager allows you to quickly collect index fragmentation statistics and detect databases that require maintenance. You can instantly rebuild and reorganize SQL indexes in a visual mode or generate SQL script for future use.

Find out more
Index Manager
Unit Test

An intuitive and convenient tool for implementing automated unit tests. The tool is based on the open-source tSQLt framework, so SQL developers can benefit from writing unit tests in regular T-SQL. Unit Test rich functionality allows developing stable and reliable code that can be properly regression tested at the unit level.

Find out more
Unit Test
Table Designer

Table is a key object in any database and is the most difficult one to configure. The elaborated SQL Table Designer allows to:

  • Quickly set table properties in the visual editors.
  • Edit a script that creates the table.
  • Rebuild tables when complex changes are introduced.
  • Preview changes before modification of an SQL database object.
Find out more
Table Designer
Database Designer

An incomparable set of visual database tools allowing to visualize, create and edit SQL Server databases without writing code. Drag & drop the database on the diagram and get its basic objects and their connections neatly displayed. The Database Designer feature provides:

  • Database diagrams and scaling.
  • Printing large diagrams.
  • Virtual connections.
  • Visual Database Editor.
Find out more
SQL Server Management - Database Designer
T-SQL Debugger

A must-have SQL database development tool for server-side logic. It's integrated into the stored procedure editor. Start debugging by clicking on the Database Explorer tree.

Find out more
T-SQL Debugger
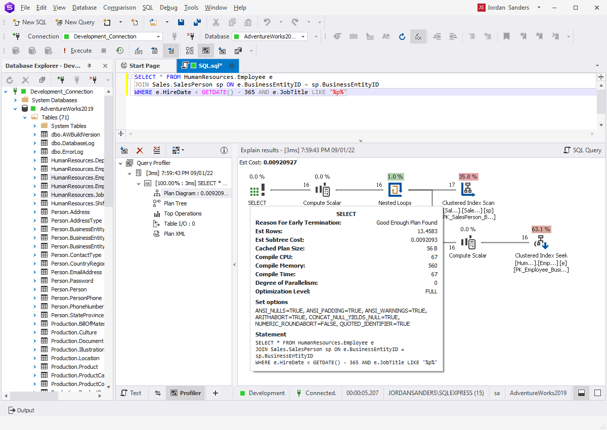
Query Profiler

Locate bottlenecks and optimize slow query execution time with many advanced options unavailable in a standard tool.

Find out more
Query Profiler
Schema Compare

Give the Schema Compare a try, and you will use this tool for any major changes in the database structure. Our tool will help you to:

  • Synchronize database schemas with complex object dependencies.
  • Detect development errors early.
  • Create schema snapshots to capture database structure.
  • Detect drift on production databases.
  • Create deployment scripts targeting different SQL Server editions.

Find out more

Schema Compare
Data Compare

An essential SQL Server tool when transferring data from one server to another. It allows you to:

  • Synchronize table data between servers.
  • Analyze data differences and create reports.
  • Compare databases with different structure.
  • Schedule regular data synchronization.
  • Compare table data in SQL Server backups.
Find out more
 SQL Data Compare
Data Generator

A powerful tool for generating large volumes of meaningful test data for SQL Server database tables. The tool includes a great choice of predefined generators with sensible configuration options, that allow emulating column-intelligent real-world data.

  • 200+ meaningful generators
  • 15+ Basic generators
  • User-defined generators
  • Command-line interface
Find out more
Data Generator
Documenter

A handy tool for documenting SQL Server databases. Documenter allows you to:

  • Obtain an overview of the database schema
  • Include self-documenting SQL objects
  • View inter-object and inter-database dependencies
  • Customize documentation styles
  • Generate documents in HTML and PDF formats
Documenter
Query Builder

Create complex queries in a split second using only the mouse. Query Builder tool comprises visual editors for each query clause, automatically creates relations between tables, allows you to work with subqueries and edit INSERT, UPDATE, and DELETE queries visually.

Find out more
Query-Builder
Data Export and Data Import

Crucial tools for filling a database with external source data and migrating data between systems. Our tools support 10+ widely used data formats, a number of advanced options, templates for recurring scenarios, customizable regular command line import and export.

Find out more
SQL Data Export
Database Administration

With Security Manager integrated into dbForge Studio for SQL Server, you can administer your database confidently and safely. It allows you to:

  • Manage users accounts and logins.
  • Assign roles to users if they have a whole set of privileges.
  • Grant and revoke users permissions.
Find out more
SQL Security Manager
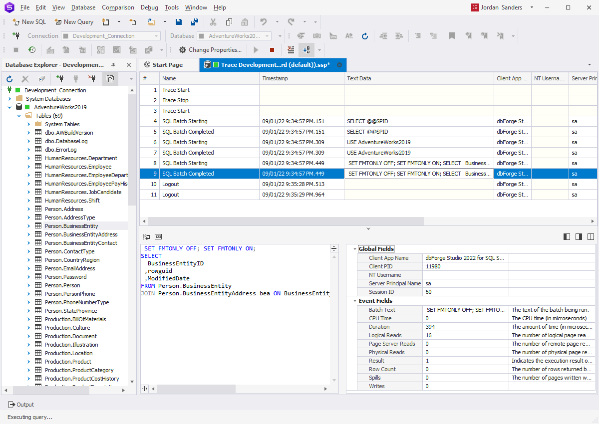
Server Event Profiler

A rich interface to create, manage, and analyze trace results.

  • Create a trace
  • Watch the trace results as the trace runs
  • Store the trace results in a table
  • Start, stop, modify the trace results as necessary
Find out more
Server Event Profiler
Data Editor

Using the SQL Server manager, you will enjoy managing tabular data. This tool provides you with convenient editing, filtering, sorting, copying of randomly selected cells, quick data export to INSERT query and many other features for a better efficiency.

SQL Management - Data Editor
SQL Server Reporting

SQL Report Builder with support of chart plotting converts your data into a good-looking report. This SQL management tool also allows you to build visual SQL data reports in 9 different formats. The command line interface helps you to schedule automatic report delivery.

SQL Management - Data Reports
Master-Detail Browser

Used for simultaneous data view in related tables. It is also convenient for express data analysis and locating specific records and logical errors in the database. Visual diagram helps to set up communications in a few seconds and go directly to view.

Find out more
Master Detail
Pivot Table

Using this tool, you don't need to go into SQL subtleties to group and summarize your data. Visual Pivot Table Designer, advanced filtering, visual data presentation in a graph make your data easier to read, understand, and analyze. Note: table designer does not generate pivot SQL queries that can be used outside of the program.

Find out more

Pivot Table
Copy Database

Transfer SQL Server databases from one sever to another with a handy wizard. The Copy Database wizard provides:

  • Customizable transfer settings
  • Smart errors handling
  • Saving copy projects for the future use

Find out more

Copy Database
Monitor

A great tool for monitoring and reviewing SQL Server performance and activity. With this tool, it is much easier and more comfortable to analyze and manage any changes on SQL Server. This tool allows users to:

  • Monitor SQL Server and database activity, such as CPU and memory workload, deadlocks, read/write and IO latency, waiting tasks, batch requests and much more
  • Get statistics related to data input/output
  • View database metrics
  • Analyze resources related to SQL Server and query using wait statistics
  • Sort the most complex and time-consuming queries by consumed time
  • Receive a valuable information about active user connections
  • Monitor storage location, size, and date of backups
Find out more about SQL Performance Diagnostic
Server Event Profiler
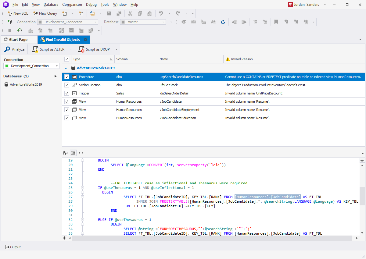
Find Invalid Objects

With this feature, you can quickly and easily detect, fix, and analyze invalid objects that often appear during the database development process. dbForge Studio for SQL Server allows searching for objects that cannot be compiled or executed as well as generating effective scripts to manage them. The functionality provides the following opportunities:

  • Searching and locating invalid objects through multiple databases
  • Analyzing and reporting the search results
  • Managing the objects through Script as ALTER and Script as DROP buttons
  • Convenient navigation through the Find Invalid Objects grid
 Find Invalid Objects
DevOps Automation

The DevOps Automation functionality allows implementing database Continuous Integration and Continuous Delivery in the best efficient way possible. With dbForge Studio for SQL Server, you can:

  • Organize the DevOps process with dbForge cmdlets for PowerShell
  • Benefit from database CI/CD both on-premises and in the cloud with the Azure DevOps plugin
  • Customize the steps of your CI/CD pipeline in the familiar automation server with the Jenkins plugin
  • Enjoy Continuous Integration with the TeamCity plugin
  • Set up continuous integration, deployment, and delivery with the Bamboo plugin
Find out more
DevOps Automation